基于改进YOLOv8复杂街道场景下的红外目标检测算法

Infrared Target Detection Algorithm Based on Improved YOLOv8 in Complex Street Scenes

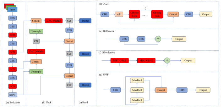
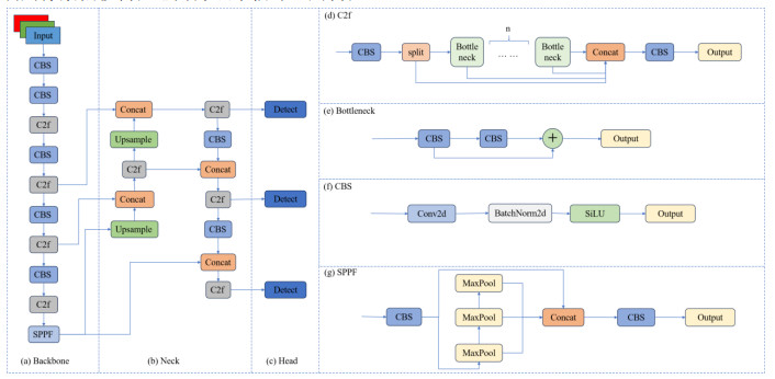
  • 摘要: 针对复杂街道背景下的红外图像因遮挡、缺乏纹理细节等因素而导致目标误检、漏检的问题,提出一种复杂街道场景下的红外目标检测算法。以YOLOv8n作为基线模型,首先,通过设计多分支卷积结构,以强化特征提取和特征表达,利用结构重参数化实现训练和推理阶段解耦,提高模型推理速度,同时引入全局自注意力估计来加快注意力的计算,将时间复杂度降为O(n),使得卷积核注意力实现动态同一。其次,结合深度可分离卷积和可变形卷积的优势,对上采样结果与主干网络的输出特征进行特征融合之后,引入显著信息感知的可变形卷积注意力门控机制,提高融合特征的语义信息丰富度。最后,替换定位损失函数为高效交并比,分别计算预测框和真实框的长、宽影响因子,加速收敛速度。在Flir数据集上进行验证实验,改进算法的平均精度均值达到79.5%,相较于YOLOv8n算法提高了3.9%,验证了所提算法在复杂街道背景下的红外目标检测上的优越性。

     

    Abstract: Aiming at the problem of target misdetection and missed detection in infrared images under complex street backgrounds due to factors such as occlusion and lack of texture details, this paper proposes an infrared target detection algorithm for complex street scenes. Using YOLOv8n as the baseline model, firstly, a multi branch convolutional structure is designed to enhance feature extraction and expression. Structural reparameterization is used to decouple the training and inference stages, improve the inference speed of the model, and global self attention estimation is introduced to accelerate the calculation of attention. The time complexity is reduced to O(n), enabling the convolutional kernel attention to achieve dynamic identity. Secondly, combining the advantages of depthwise separable convolution and deformable convolution, after feature fusion between the upsampling results and the output features of the backbone network, a salient information aware deformable convolution attention gating mechanism is introduced to improve the semantic information richness of the fused features. Finally, An efficient intersection and union ratio replace the localization loss function, calculate the length and width influence factors of the predicted box and the true box separately, and accelerate the convergence speed. Validation experiments were conducted on the Flir dataset, and the average accuracy of the improved algorithm reached 79.5%, which is 3.9% higher than the YOLOv8n algorithm. This validates the superiority of the proposed algorithm in infrared target detection under complex street backgrounds.

     

/

返回文章
返回